![자바 동시성 프로그래밍 [리액티브 프로그래밍 Part.1]강의 썸네일](https://cdn.inflearn.com/public/courses/332448/cover/b34e2ff1-f670-44cf-8bb3-b3cb3d20905d/332448-eng.png?w=420)
자바 동시성 프로그래밍 [리액티브 프로그래밍 Part.1]
정수원
자바의 동시성 메커니즘과 멀티스레딩 기법을 깊이 있게 다루고 실무에서 직면할 수 있는 다양한 병렬 처리 문제를 해결하는 데 필요한 지식과 기술을 익히게 됩니다. 기본적인 스레드 관리부터 시작하여, 고급 동기화 기술, 스레드 풀 사용 방법, 그리고 자바의 동시성 관련 클래스들을 심도있게 학습합니다
초급
동시성, multithread, synchronisation
초급에서 중.고급에 이르기까지 스프링 시큐리티의 기본 개념부터 API 사용법과 내부 아키텍처를 학습하게 되고 이를 바탕으로 실전 프로젝트를 완성해 나감으로써 스프링 시큐리티의 인증과 인가와 관련된 핵심적인 기술들을 익히게 됩니다.
수강생 3,770명
난이도 중급이상
수강기한 무제한
먼저 경험한 수강생들의 후기
5.0
공룡
컴공 4학년 학생입니다. 스프링 시큐리티의 경우 구글에 검색해도 많은 자료가 나오고 spring.io에서 공식 reference를 참조하는 것도 좋은 방법입니다. 다만 시큐리티의 경우 흩어져 있는 정보를 재조합하는 과정이 매우 어렵습니다. 당장 아무것도 모른채로 구글에 검색을 해도 SecurityConfig를 '어떻게' 설정하는 지만 알려주고 그것을 '왜' 쓰는지는 자세히 안나와있기때문에 개인 프로젝트에 적용하면 정말 수많은 에러가 발생합니다. 제 주관적인 생각이지만, 시큐리티에 대해 아무것도 모르는 상황이라면 이 강의를 믿고 구매하는 것이 직접 검색해서 찾는 시간의 비용보다 훨씬 싼 것이라고 확신합니다. 만약 강의를 들으신다면 1~2과는 처음에 건너띄고 바로 실습으로 가는 것이 좋아보입니다. 실습을 진행하다가 왜 그런지 막히는 부분이 있으면 그때마다 해당 1~2장의 자세한 API 설명을 보면 이해도 더 잘되고 체화되는 속도도 빠르거든요. 예를 들어서 Authentication Flow를 이론만으로 들었을 때는 상당히 난해했으나 실습 3장에서 직접 제 프로젝트에 적용시키고 다시 들어보니 flow 차트가 한번에 눈에 들어왔습니다. PPT도 각 단계별로 눈에 잘 띄게 정리를 잘 해놓으셔서 평생 가지고 가도 될정도의 자료입니다. 저처럼 과거에 프로젝트에서 단순히 패스워드 값을 DB로 암호화없이 다이렉트로 보낸다거나.. 회원가입하는 모든 회원이 다른 사람이 쓴 게시글을 지울수 있다거나.. 이렇게 단순히 프로젝트를 땜빵용으로 제작해오신 분들에게 무조건 강추합니다.
5.0
소라연
강의에 빠져서 몇주째 헤어나오지 못하고 있습니다. 제공해주시는 자료도 엄청나고 질문답변 게시판에 답변주시는 내용만 봐도 지식공유자님의 내공이 느껴집니다. 완강 후 빠르게 한번 더 들어야 할 것 같습니다. 보석같은 강의를 발견하게 되어 기쁘네요. 다음 강의도 기대 하겠습니다. 좋은 강의 만들어 주셔서 감사합니다. ^___^
5.0
로시츠키
아직 api와 아키텍쳐 부분밖에 보지못했지만 너무 좋은 강좌입니다 jsp,스프링을 공부하면서 보안이나 권한을 좀더 자세히 다루고 싶어서 인터넷을 뒤져봐도 제가 워낙 초보수준인지라 ㅋㅋ 가장 좋은점은 강의가 너무 친절합니다 제공해주시는 자료에서도 정성이 느껴지고 저같은 초보도 이해할수 있을 정도로 계속해서 개념을 반복 설명해주십니다 처음에는 개념이 많아서 너무 어렵고 디버깅해주시는것도 이해가 안갔는데 필기 열심히 하고 따라 하기만 해도 이제 전체적인 흐름이 보이기 시작합니다 좋은 강의 만들어주셔서 감사합니다
스프링 시큐리티의 기본 API 와 관련 Filter 완전 정복
스프링 시큐리티의 내부 아키텍처와 객체들간의 역할 및 관계흐름들 이해
스프링 시큐리티의 인증원리와 내부 동작방식 이해
스프링 시큐리티의 인가원리와 내부 동작방식 이해
스프링 시큐리티와 스프링 MVC 를 연계하는 방식 이해
스프링 시큐리티를 활용해 실무적 수준의 보안 시스템 구축 노하우 학습
스프링 시큐리티는 인증과 권한 제어 기능을 구현하는데 필요한 강력한 API를 제공하고 있습니다.
기본적으로 제공하는 API만을 사용해도 아주 적은 비용으로 안전한 보안 시스템을 구현할 수 있습니다.
본 강좌는 스프링 시큐리티의 기본적인 사용법을 전혀 모르는 사용자부터 기초적인 지식 및 사용 경험은 있지만 좀더 깊이있는 지식 습득과 스프링 시큐리티의 핵심적인 원리, 내부구조, 동작방식 등을 심도있게 이해하고 이를 응용하고자 하는 분들을 위해 제작되었습니다.
본 강좌는 스프링 시큐리티의 핵심 개념인 인증과 인가의 두 축을 중심으로 강의가 진행됩니다.
[인증]
스프링 시큐리티는 Form, OAuth, JWT, LDAP 등 여러 인증 방식들을 지원해주고 있는데 본 강좌는 Form 인증 방식에 대해서 살펴봅니다.
다수의 웹 서비스들이 Form 인증 방식 기반으로 보안화를 구현하고 있어, 기본적으로 꼭 이해하고 있어야 하는 인증 방식이기 때문입니다.
[인가]
스프링 시큐리티는 웹 계층 권한, 서비스계층 권한, 도메인 계층 권한(ACL) 접근 제어 기능을 지원해 주고 있습니다.
본 강좌는 웹 계층 권한과 서비스 계층 권한 접근 방식에 대해서 살펴봅니다.
특히 다섯 번째 섹션의 실전 프로젝트 인가 편에서는 실무적 수준에서의 동적인 권한제어가 가능하도록 DB와 연동하는 방식을 학습하게 됩니다.
웹 계층 뿐 아니라 비즈니스 계층의 권한제어를 DB로 연동하는 기술을 익힌다면 실제 운영 서비스에서도 활용도가 매우 높을 것으로 예상됩니다.
본 강좌는 다음과 같이 크게 4가지 파트로 나뉩니다.
스프링 시큐리티의 기본 API를 사용해서 인증과 인가 기능을 구현할 수 있지만 시스템의 규모가 커지고 보안과 관련한 요구사항이 많아지면 기본적으로 제공하는 API만으로는 구현하고자 하는 보안 기능을 충족하기가 어려워지게 됩니다.
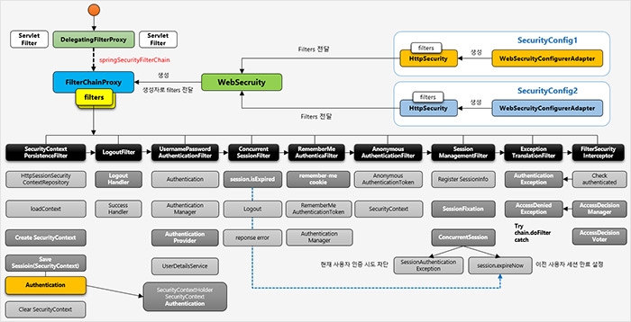
스프링 시큐리티의 기능을 자유롭게 확장하고 요구사항에 맞게끔 다양하고 세세하게 커스트마이징 할 수 있기 위해서는 스프링 시큐리티의 내부 아키텍처를 깊이 이해하고 인증과 인가 처리가 어떻게 이루어지고 있는지의 전체적인 동작원리와 그에 따른 흐름들을 반드시 이해하여야 합니다.
또한 Spring MVC와 연계해서 보안 시스템을 구축할 경우 예기치 않게 발생하는 여러가지 보안 오류에 대해 정확한 원인과 그에 대한 해결책을 알기 위해서도 꼭 필요한 내용입니다.
스프링 시큐리티에서 제공하는 인가 방식은 두 가지로 나눌 수 있습니다.
첫번째는 클라이언트의 요청에 대해서 설정파일에 직접 권한정보를 명시하는 선언적 방식이고 두번째는 외부 저장소와 연동하여 맵 기반으로 권한 정보를 관리하는 동적인 방식으로 나눌 수 있습니다.
첫번째 방식은 시스템의 규모가 커질 수록 권한의 종류와 구성이 복잡해지게 되는데 이때 설정 파일로 일일히 인가 정책을 관리한다는 것은 매우 비효율적이며 유지보수 차원에서도 비용이 많이 들게 됩니다.
스프링 시큐리티에서는 이러한 부분들을 보완하기 위해 설정파일에 직접 인가정책을 관리하지 않고 메모리나 DB 와 같은 외부 저장소에 인가 정책을 관리할 수 있도록 지원하고 있습니다.
본 강좌는 설정 파일에 명시하는 선언적 방식과 DB와의 연동을 통한 동적인 방식 두가지 모두에 대해서 살펴 볼 것이며 특히 웹 계층의 URL 방식 권한 제어 뿐 아니라 비즈니스 계층의 Method와 Pointcut 방식의 권한제어에 대해서도 살펴봅니다.
이로써 서비스 운영시에도 서버 기동 없이 실시간적 동적 권한 제어 시스템을 구현할 수 있는 방법을 학습하게 됩니다.
본 강좌의 첫번째 섹션과 두번째 섹션을 학습한 이후 이를 바탕으로 세 번째 섹션부터 여섯 번째 섹션까지는 실전 프로젝트를 직접 완성해 가면서 스프링 시큐리티의 기능을 이해하는 방식으로 진행합니다.

[사용자]
대시보드, 사용자, 매니저, 환경설정과 같은 화면으로 이루어져 있으며 각 메뉴마다 인증 및 인가 정책을 설정하고 테스트 합니다.
회원등록 및 로그인 페이지를 통해 인증 준비 및 처리가 이루어집니다.
[관리자]
사용자 관리, 권한 관리, 리소스 관리와 같은 화면을 제공하며 관리자 권한을 가진 사용자만 접근이 가능합니다.
실시간적으로 각 기능의 CRUD 처리를 통해 권한과 자원에 대한 동적 관리가 가능하도록 구성합니다
DB 연동으로 사용자의 권한을 설정함으로써 사용자화면에서 즉시 결과를 확인할 수 있게 됩니다.
실전 프로젝트에서는 Spring Boot, Spring MVC, Spring JPA 등과 같은 기술을 연계해서 진행하게 됩니다.
이 강좌를 듣기 전에 미리 학습하길 권장해 드리고 강좌를 수강하시면서 스프링 연계 기술들을 병행해서 학습하시면 됩니다.
중요한 것은 스프링 시큐리티의 핵심 기능을 이해하는 것이기 때문에 위의 연계 기술은 차차 이해해도 크게 문제되지는 않습니다.
학습 대상은
누구일까요?
스프링 시큐리티의 기본 개념을 확실하게 이해하고 싶은 분
스프링 시큐리티의 기본 기능을 넘어 자유롭게 기능을 확장하고 커스트마이징 하고자 하는분
스프링 시큐리티를 활용해 실무적 수준의 인증 및 권한 제어 시스템을 구현하고자 하는 분
스프링 시큐리티 입문자부터 중고급자까지 활용할 수 있는 내용으로 구성
선수 지식,
필요할까요?
Java
Spring Boot
Spring MVC
Spring JPA
10,333
명
수강생
374
개
수강평
1,213
개
답변
4.9
점
강의 평점
5
개
강의
다양한 프로젝트에서 웹/모바일/솔루션 제품 개발과 관련된 업무를 진행해 오고 있으며 분석/설계/개발 Role 을 맡아 오고 있습니다.
공공기간, 교육프로그램, 기업 프로젝트, 쇼핑몰 등의 웹 개발 및 솔루션 프로그램, 프레임워크, 오픈소스 연동 등의 아키텍처 설계 및 구조적 고도화 개선 등을 해 오고 있으며 개발, PL 등의 역할을 맡았습니다.
다양한 Open Source 와 여러 기술적인 경험들을 통해 웹의 전반적인 기술 흐름들을 익혔으며 개발 경험이 거듭될 수록 요구사항의 기능 구현에만 거치지 않고 좀 더 OOP 적인 구조의 소프트웨어로서 안전성과 성능을 고려한 아키텍처링과 튜닝의 기술들을 접목시켜 지속적으로 더 훌륭한 소프트웨어를 완성하기 위한 연구와 개발 실무를 책임감 있게 맡아 오고 있습니다.
전체
64개 ∙ (20시간 58분)
해당 강의에서 제공:
7. 3) Form Login 인증
18:01
15. 11) 권한설정과 표현식
31:34
전체
229개
4.7
229개의 수강평
수강평 4
∙
평균 평점 5.0
5
컴공 4학년 학생입니다. 스프링 시큐리티의 경우 구글에 검색해도 많은 자료가 나오고 spring.io에서 공식 reference를 참조하는 것도 좋은 방법입니다. 다만 시큐리티의 경우 흩어져 있는 정보를 재조합하는 과정이 매우 어렵습니다. 당장 아무것도 모른채로 구글에 검색을 해도 SecurityConfig를 '어떻게' 설정하는 지만 알려주고 그것을 '왜' 쓰는지는 자세히 안나와있기때문에 개인 프로젝트에 적용하면 정말 수많은 에러가 발생합니다. 제 주관적인 생각이지만, 시큐리티에 대해 아무것도 모르는 상황이라면 이 강의를 믿고 구매하는 것이 직접 검색해서 찾는 시간의 비용보다 훨씬 싼 것이라고 확신합니다. 만약 강의를 들으신다면 1~2과는 처음에 건너띄고 바로 실습으로 가는 것이 좋아보입니다. 실습을 진행하다가 왜 그런지 막히는 부분이 있으면 그때마다 해당 1~2장의 자세한 API 설명을 보면 이해도 더 잘되고 체화되는 속도도 빠르거든요. 예를 들어서 Authentication Flow를 이론만으로 들었을 때는 상당히 난해했으나 실습 3장에서 직접 제 프로젝트에 적용시키고 다시 들어보니 flow 차트가 한번에 눈에 들어왔습니다. PPT도 각 단계별로 눈에 잘 띄게 정리를 잘 해놓으셔서 평생 가지고 가도 될정도의 자료입니다. 저처럼 과거에 프로젝트에서 단순히 패스워드 값을 DB로 암호화없이 다이렉트로 보낸다거나.. 회원가입하는 모든 회원이 다른 사람이 쓴 게시글을 지울수 있다거나.. 이렇게 단순히 프로젝트를 땜빵용으로 제작해오신 분들에게 무조건 강추합니다.
정성어린 소중한 평을 남겨 주셔서 너무나 감사드립니다. 저 역시도 처음 스프링 시큐리티를 접했을 때를 기억해보면 지금 보다 더 참고할 만한 자료가 많지 않았던 때여서 스프링 시큐리티를 사용해서 보안 환경을 구축하는 것이 정말 힘들었습니다. 지금은 예전보다 훨씬 많은 자료들이 넘쳐나지만 진작 실무적으로 활용할만한 소스나 내용들을 찾아서 유의미한 형태의 기능으로 발전시키기가 쉽지 않는 것 또한 사실입니다. 말씀하신 것처럼 순서대로 강의를 들으시는 것도 좋지만 본인의 수준과 이해도에 맞게 강의를 들으시는 것도 좋은 방법이라 생각합니다. Faust 님의 열정과 의지라면 본 강의를 뛰어넘어 훨씬 더 많은 지식을 습득하실 수 있을 거라는 확신이 듭니다. 본 강의는 적지 않은 시간으로 제작되어 있으니 힘드시겠지만 끝까지 완주하셔서 본 강의가 목적하는 바를 다 이루어 가시길 바라겠습니다. 다시 한번 소중한 평가를 남겨 주셔서 진심으로 감사드립니다.
수강평 81
∙
평균 평점 5.0
5
강의에 빠져서 몇주째 헤어나오지 못하고 있습니다. 제공해주시는 자료도 엄청나고 질문답변 게시판에 답변주시는 내용만 봐도 지식공유자님의 내공이 느껴집니다. 완강 후 빠르게 한번 더 들어야 할 것 같습니다. 보석같은 강의를 발견하게 되어 기쁘네요. 다음 강의도 기대 하겠습니다. 좋은 강의 만들어 주셔서 감사합니다. ^___^
부족한 강의인데도 과찬을 해 주시니 더욱 어깨가 무거워집니다 소중한 평가 감사드립니다. 짧은 시간에 많은양의 강의를 들으신 걸 보니 배움과 학습의 열정이 대단하신 것 같습니다. 그만큼 더 큰 보상이 주어질 거라 믿어 의심치 않습니다. 끝까지 화이팅입니다.^^
수강평 1
∙
평균 평점 5.0
5
아직 api와 아키텍쳐 부분밖에 보지못했지만 너무 좋은 강좌입니다 jsp,스프링을 공부하면서 보안이나 권한을 좀더 자세히 다루고 싶어서 인터넷을 뒤져봐도 제가 워낙 초보수준인지라 ㅋㅋ 가장 좋은점은 강의가 너무 친절합니다 제공해주시는 자료에서도 정성이 느껴지고 저같은 초보도 이해할수 있을 정도로 계속해서 개념을 반복 설명해주십니다 처음에는 개념이 많아서 너무 어렵고 디버깅해주시는것도 이해가 안갔는데 필기 열심히 하고 따라 하기만 해도 이제 전체적인 흐름이 보이기 시작합니다 좋은 강의 만들어주셔서 감사합니다
부족한 강의인데도 도움이 되셨다니 정말 감사드립니다^^ 강의를 들으시면서 궁금하신 점 있으시면 언제든 질문해 주시면 최대한 해결책을 드릴 수 있도록 노력하겠습니다. 강의가 조금 길어서 완주하시기가 쉽지 않으시겠지만 끝까지 들으시면 노력한 만큼의 보상이 뒤따를 것이라 생각합니다. 좋은 평가 해 주셔서 다시 한번 감사드립니다.
수강평 1
∙
평균 평점 5.0
5
국내외 모두 통틀어 정말 진심으로 보기 드문 스프링 시큐리티 강좌라 감히 말할 수 있습니다. 정수원 강사님의 강의 3개를 모두 듣고 있는데 각 강좌마다 강의내용, 자료 준비, 디버깅을 통한 내부구조 파헤치기, 전체 아키텍처 분석 등 정수원 강사님만의 강의 패턴 방식에 절로 감탄이 나옵니다. 와 시큐리티를 이렇게 파헤치다니요... 아마 시큐리티를 개발한 개발자분들도 이 강의를 보면 감탄할 거 같습니다. 아시겠지만 스프링 시큐리티는 러닝 커브가 커서 중급 개발자들도 내부 구조와 흐름들을 깊이 이해하는 것이 쉽지 않는데 이 강의는 입문자부터 중급 이상의 개발자들에게도 충분한 기술적 기반지식을 전달하고 있습니다. 적절한 이론과 적절한 실습을 잘 배합하여 어려운 시큐리티가 마법에 홀린 것 처럼 어렵게 느껴지지 않도록 아주 상세하고 쉽게 설명하고 있습니다. 특히 잘 준비된 PPT자료의 도식과 다이어그램을 통해 스프링 시큐리티의 구조와 흐름을 자세히 설명하고 이를 코드로서 디버깅하며 증명하는 부분은 이 강의의 압권이며 강사님의 노하우인것 같습니다. 저도 이런 진행방식을 눈여겨 보면서 하나씩 배우고 있습니다. 이 강의를 듣기 전에는 시큐리티를 따라하는 방법을 아는 수준이었지만 이 강의를 듣고 난 이후는 API, 필터 구조, 인증/인가 내부 흐름, 동적 인가 제어 방법 등 시큐리티의 기본기능 뿐 아니라 상황에 따라 자유롭게 기능을 확장하고 커스트마이징 할 수 있는 활용능력을 갖출 수 있게 되었다는데 실로 엄청난 수준의 강의라고 평가하고 싶습니다. 인퍼런에 있는 강좌들 중에서도 손에 꼽아도 될 정도의 퀄리티와 정보를 제공해 주고 있다고 생각합니다. 사실 시큐리티 강의는 강의하고 싶다고 아무나 강의할 수 있는 기술이 아니기 때문에 이 강의가 더욱 가치가 있는 것 같습니다. 만약 저 혼자서 이 정도의 지식을 독학으로 섭렵할려고 했다면 얼마나 힘들고 어려웠을지 다 듣고 나니 더욱 깨닫게 됩니다. 구글에서 시큐리티를 검색하면 강사님의 강의 내용이 많이 검색되는 것을 보면 진입장벽이 높았던 시큐리티 지식을 많은 개발자들에게 전파하게 되어 진입장벽을 낮추는 역할을 해 주셔서 정말 감사드립니다. 강의 중에 설명내용과 제공해주는 깃헙 소스와 부분적으로 동기화 되지 못한 애로사항이 있었으나 다행히 강사님께서 강의와 매핑되는 소스의 브랜치명을 엑셀로 잘 정리해 주셔서 따라가는데 한결 수월했으며 강의내용과 실제 실습이 차이나는 일부분이 있었으나 전반적인 내용을 이해하는데는 별 어려움이 없었습니다. 그래도 이러한 작은 부분도 다음 강의때는 더 꼼꼼하게 살펴 주셨으면 좋겠습니다. 이제 정수원 강사님의 다음 강의가 기다려 지고 기대됩니다 선배님 같은 개발자분들의 지식 공유를 통해 우리 후배 개발자들은 최소한의 시행착오를 겪게 됩니다. 앞으로도 강사님의 지식공유 활동을 진심으로 응원하겠습니다. 감사합니다.
너무 좋은 평가 해 주셔서 감사드립니다 수강생분들 입장에서 많이 고민하고 연구해서 나온 강의지만 여러가지로 부족한 부분이 많습니다 항상 겸허한 맘으로 준비하고 소통하며 함께 성장하는 강의가 되도록 노력하겠습니다 naelina 님의 성장을 저도 응원합니다 감사드립니다
수강평 14
∙
평균 평점 4.7
4
ppt도 분량이 엄청나고 강의량도 엄청납니다. API를 하나하나 메서드단위로 뜯어서 설명해주시는데, 단순히 사용법을 익히는게아니라 스프링 시큐리티가 무엇이고 어떻게 돌아가고 왜 이렇게하는지까지 파악하는데 많은 도움이 된 강의입니다. Git에가서 소스를 받아볼수도 있습니다. 아쉬운점은 강의 스텝별로 코드작성을 따라하고싶어도, git은 완성본만있고 강의에서는 해당 강의에서 구현하는 기능들을 다 상세히보여주거나 하는게 아니고 Git도 강의내용과 다르게 좀 더 리팩토링 및 최신화 되있는 코드들이 꽤 있어서 헷갈리거나 알아서 적당히 맞춰야 하는게 생각보다 피곤합니다. 그런부분들을 제외하면 만족하고 2회차로 한 번 더 강의 들으며 숙련도를 높힐 예정입니다.
네 감사합니다. 강의시간이나 자료들을 제작하고 구성할 때 처음 계획했던 것보다 거의 두배로 늘어났습니다. 양이 많다고 무조건 좋은 건 아니겠지만 이 강의를 통해서 전달하고자 한 내용들을 담고자 노력하다 보니 강의시간이나 구성내용들이 계속 추가되었습니다. 단순히 API 사용법을 익히는 것을 뛰어넘어 원리를 이해하고 응용력을 키울 수 있는 방법들을 제시하고자 했습니다. 되도록 학습자들이 강의를 보면서 실제 코딩을 따라 하면서 학습하도록 진행하였는데 각 단원마다 소스를 구분해서 제공하지 못한 점이 저도 아쉽네요 다음 강의를 제작하게 되면 꼭 참고해서 반영하도록 하겠습니다. 긴 시간동안 힘든 과정을 완주하시느라 수고 많으셨고 아무쪼록 이 강의가 조금이나마 이한솔 님의 현장과 실무에 도움이 될 수 있기를 저도 응원하도록 하겠습니다. 도움되는 평 남겨주셔서 정말 감사합니다