인프런 커뮤니티 질문&답변
FPGA16장 BRAM Data Mover 실습에서 질문 있습니다
작성
·
332
1
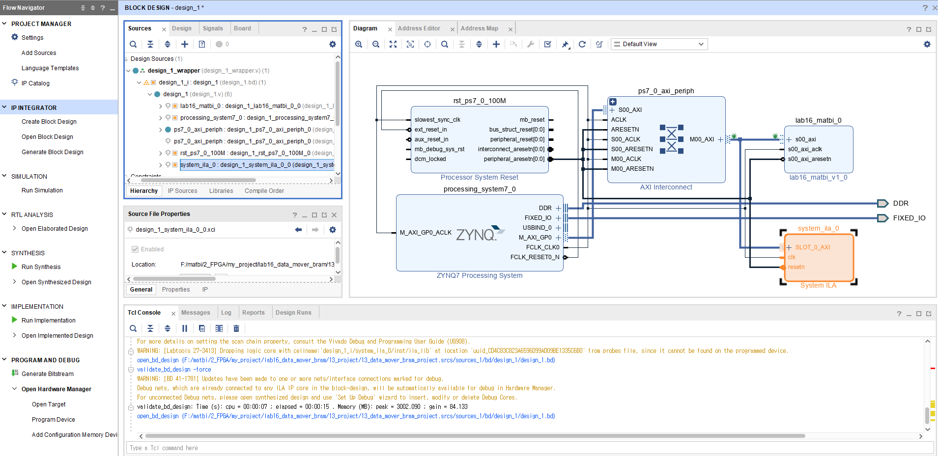
FPGA16장 BRAM Data Mover 실습을 마치고 나서 질문입니다.
실습 과정은 ILA가 포함되지 않고, vitis 환경에서 확인을 하고 마쳤습니다.
이후 맛비님이 ILA 확인 또한 추천해주셔서 기존 Block design에 ILA를 추가하는 과정을 진행하였습니다.
generate bitstream 과정까지 문제 없이 진행하고, auto connect 한 후에, ILA가 확인되지 않는 상황입니다.
제 예상에는 ILA를 추가 하고나서, design wrapper를 새롭게 씌우는 것이 아닌, 기존의 것을 사용해서 그런게 아닐까 싶습니다.
(그런데 이미 design이 존재해서 그런지 새롭게 design wrapper를 씌우는게 활성화 되지 않아서 수정하진 못했습니다)
프로젝트를 처음부터 다시 만들면 해결은 되겠지만, 어떠한 과정이 잘못되었는지 알고 싶습니다.
맛비님, 더운 여름 건강하게 잘 보내시길 바랍니다~
답변 1
0
안녕하세요 :)
"ILA 가 정상적으로 포함되었다면, debug waveform 환경이 활성화 된다."
를 기본 전제로 생각해야할 것 같아요.
제가 직접 찾아드리는 건 어려워 보여요.
"프로젝트를 처음부터 다시 만들면 해결은 되겠지만, 어떠한 과정이 잘못되었는지 알고 싶습니다."
알고계신대로 처음부터 해보시고, 두 프로젝트 (기존 vs 새로만든거) 를 비교해보시면 답을 찾을 수 있지 않을까 생각이 들어요.
즐공하세요 :)
"auto wrapper" 가 체크되어 있다면, (제 영상에 wrapper 씌우는 부분을 확인해보셔요. 거기 영상에 선택하는게 있습니다. default 로는 auto라서 오케이? 누르고 넘어갔을꺼에요) 새롭게 수정이되어도 반영될꺼에요. 즉 수동으로 씌우는 행위는 없어도 될 것 같고..
다만 block diagram 에서 "validation check" 와 save 는 꼭 해주시고요.
즐공하세요 :)






넵 알겠습니다. 새롭게 작성후 비교해 보도록 하겠습니다!
하나만 더 질문하고 싶습니다.
혹시 block design에 이미 design wrapper를 씌웠는데, 이 후 block design을 수정하면 (ILA 추가 등)
새롭게 wrapper를 씌워야 하나요? 아니면 기존의 design wrapper 내부에서 자동으로 수정이 되어서 새롭게 씌울 필요 없나요?