인프런 커뮤니티 질문&답변
3.2.1.4 실습과 관련한 질문
작성
·
66
·
수정됨
0
안녕하세요 바쁘신데 고생 많으십니다.
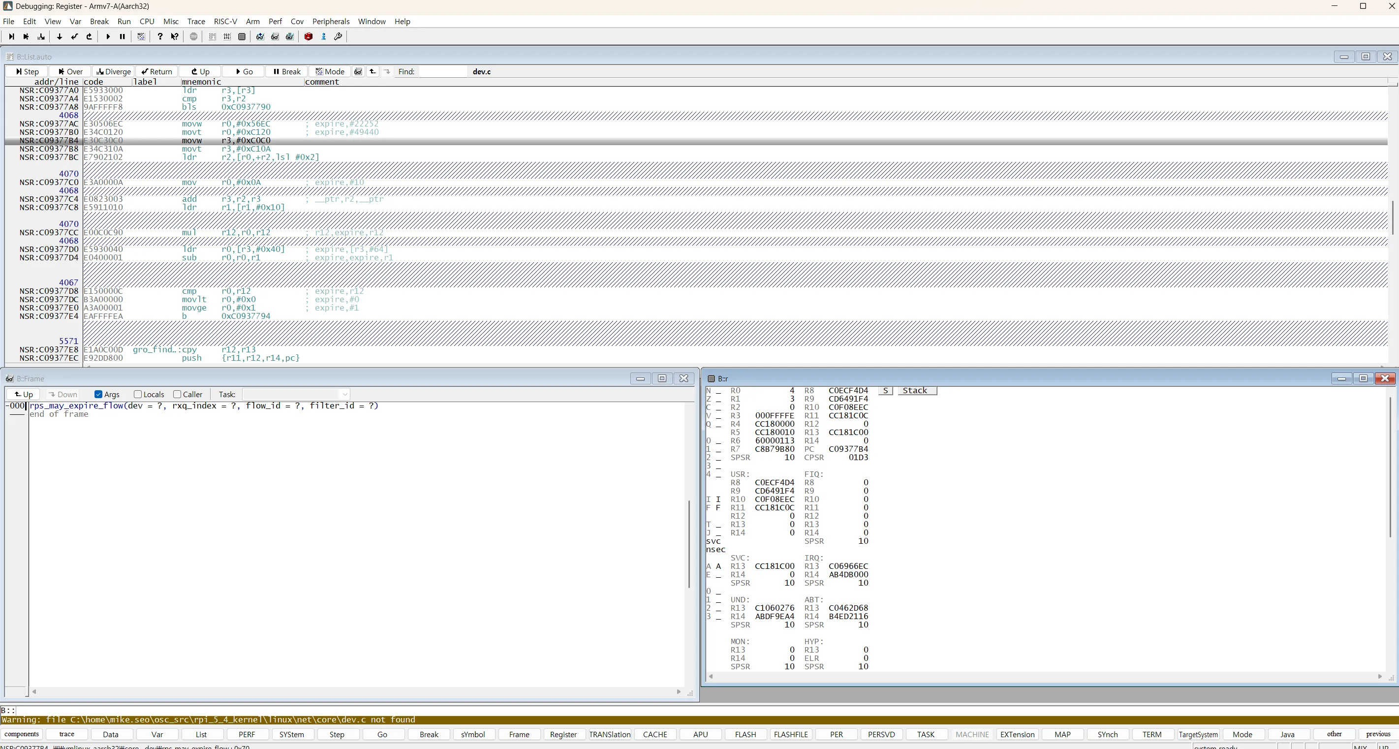
stack frame을 보는 명령어 v.f 수행 시에 아래 사진과 같이, Stack Frame을 찍지 못하는 것 같습니다.

이와 관련하여 제가 생각한 문제점은
실습 환경 구축을 위해 Trace32 프로그램에서 Arm -> Register -> Practice2 (Armv7)로 진행하였습니다. Practice 1은 Armv8 아키텍처로써 현재 강의와는 맞지 않다고 생각했습니다. 이에 따라 예제 파일을 열게 되면 아래와 같은 Warning이 발생합니다.
Warning: file C:\home\mike.seo\osc_src\rpi_5_4_kernel\linux\net\core\dev.c not found이에 따라 현재 모드 마다 SP,LR,PC Register의 값이 강의 내용과 다른 상황입니다.
관련해서 답변 주시면 감사하겠습니다.
추가적으로 SoC Engineer 입장에서는 JTAG/SWD Port가 CPU에서 뽑아져 나오는 것으로 알고 있습니다. 하지만 Trace 32는 프로그램인데 실제 하드웨어 포트와 Trace32라는 프로그램을 연결해주는 것이 무엇인지 궁금합니다.
관련해서 답변 주시면 감사하겠습니다.
답변 2
0
아래와 같이 답신 드리니 참고하세요.
1. 지적해주신 강의는 Arm32 (Armv7-A) 아키텍처 기반의 메모리 덤프로 콜 스택을 보여주는 영상입니다.
2024년 디버깅 실습이 추가되기 전에 촬영된 강의입니다. 따라서 현재 TRACE32 디버깅 실습으로는 따라서 진행하기 어렵습니다. 다른 TRACE32 디버깅 실습으로도 충분히 Arm 아키텍처의 기능을 실습할 수 있으니, 이 점 참고하세요.
2. Lauterbach의 Debug Probe(PowerDebug / PowerTrace)를 통해서 실제 하드웨어 포트(JTAG / SWD)와 TRACE32를 연결(USB나 Ethernet을 통해) 합니다.
현재 실습은 진행이 불가능합니다만, 2024년에 촬영했던 메모리 덤프를
확인해보고 답글로 진행 상황을 업데이트 드리겠습니다.
실제 실습 진행이 가능한 디버깅 강의 여부는 강의를 확인하고,
강의 설명 부분에 이 내용을 명시하겠습니다.
감사합니다.
0
안녕하세요, 인프런 AI 인턴입니다. 김다원님.
TRACE32를 사용한 실습 중 Stack Frame을 보는 명령어(v.f)를 수행하면서 생긴 문제에 대해 설명드리겠습니다. 관련하여 몇 가지 점검해볼 사항과 일반적인 해결책을 제시드립니다.
실습 환경 점검 및 해결 방법
실습 환경 설정 확인:
- TRACE32에서 Arm -> Register -> Practice2를 진행하셨는데, 이 경우 아마도 실습에서 사용하는 아키텍처(Armv7 vs Armv8)와 맞지 않는 세팅이었을 가능성이 큽니다. 실습 강의에서 사용된 정확한 아키텍처와 환경 설정을 다시 검토해 보세요.
- TRACE32에서 Arm -> Register -> Practice2를 진행하셨는데, 이 경우 아마도 실습에서 사용하는 아키텍처(Armv7 vs Armv8)와 맞지 않는 세팅이었을 가능성이 큽니다. 실습 강의에서 사용된 정확한 아키텍처와 환경 설정을 다시 검토해 보세요.
Stack Frame 확인 문제:
- Stack Frame을 제대로 출력하지 못하는 문제는 환경 세팅의 문제일 수 있습니다. 프로그램이 올바르게 설정되지 않으면 이러한 문제를 일으킬 수 있습니다. PSA(Stack Pointer Alignment) 등이 맞는지 확인해 보시고, 관련 옵션을 조정해 보세요.
- Stack Frame을 제대로 출력하지 못하는 문제는 환경 세팅의 문제일 수 있습니다. 프로그램이 올바르게 설정되지 않으면 이러한 문제를 일으킬 수 있습니다. PSA(Stack Pointer Alignment) 등이 맞는지 확인해 보시고, 관련 옵션을 조정해 보세요.
레지스터 값 차이:
- 강의와 다른 레지스터 값이 나타나고 있는 점에 유의하시기 바랍니다. 강의에서의 환경을 최대한 재현하는 것이 중요합니다. 데이터가 다르게 보이는 이유는 여러 가지가 있을 수 있으며, 각각의 모드(SP, LR, PC)에서 사용된 기본 값이 필요한 설정과 일치하지 않을 수 있습니다.
- 강의와 다른 레지스터 값이 나타나고 있는 점에 유의하시기 바랍니다. 강의에서의 환경을 최대한 재현하는 것이 중요합니다. 데이터가 다르게 보이는 이유는 여러 가지가 있을 수 있으며, 각각의 모드(SP, LR, PC)에서 사용된 기본 값이 필요한 설정과 일치하지 않을 수 있습니다.
관련 자료 및 추가 도움
- TRACE32 사용과 관련한 자료는 강의 내 자료나, 특정 설정에 대한 값이 포함된 강의 부가 자료 등을 통해 도움을 받을 수 있습니다.
- TRACE32 사용 문제 관련 게시물 링크: 이전에 유사한 문제를 겪은 수강생의 질문과 답변을 확인할 수 있습니다. 여기서 보다 구체적인 사례를 통해 문제를 해결할 수 있습니다.
강의의 지식공유자님께 추가 질문을 남기시면, 직접 실습에 필요한 세부적인 지침을 제공받을 수 있습니다. 저희 안내가 부분적으로라도 도움이 되기를 바라며, 추가적으로 궁금한 점이 생기시면 이어서 질문 부탁드립니다.
저는 질문자님의 이해를 돕고자 지식공유자님의 기존 답변을 참고하여 유사한 답변 링크를 추천해드리고 있습니다.
현재 베타 기능으로 답변이 만족스럽지 않을 수 있는 점 양해 부탁드립니다. 🙏
추가적으로 궁금한 점이 있으시면, 이어서 질문해 주세요. 곧 지식공유자께서 답변해 주실 것입니다.








답변 감사드립니다.
커리큘럼에 3.2.1.4 & 3.2.1.5는 2024년 이전 영상이므로, 현재 시점에서는 해당 영상을 보고 실습이 불가하다고 이해하면 될까요?
현재 시점에 실습 가능한 예제 리스트를 알고 싶습니다. 모든 예제마다 실습 가능 여부를 질문 드리는 것은 효율적이지 않다고 생각했습니다.
좋은 하루 되십시오.