11월26일에 basic LLM chain오류 질문글과 같은 에러입니다
96
작성한 질문수 14

이런 오류가 떳는데 같은 사례로 11월26에 같은 질문이 있고 27일에 스샷을 보내주면 해결해준다고 답변을 다셨더라구요 저도 같은 에러인데 해결 방법을 알려주세요
답변 3
0
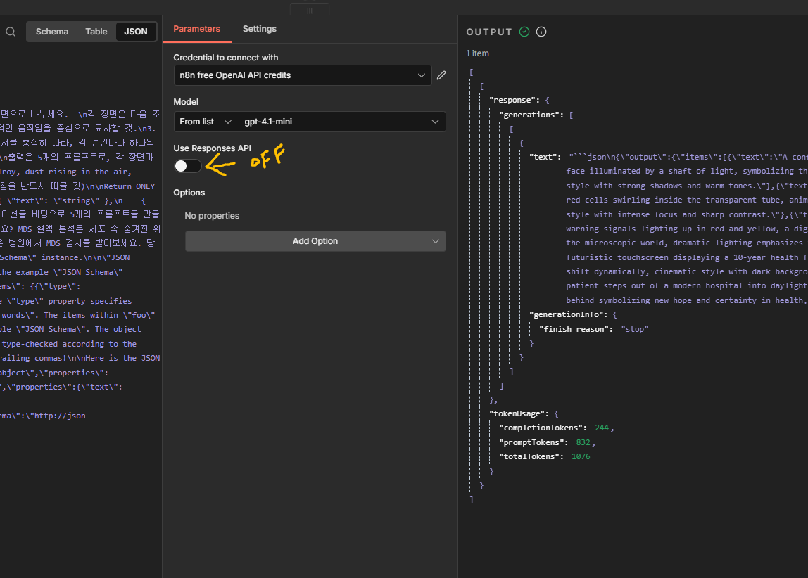
안녕하세요, 인프런 AI 인턴입니다. a45326163님.
‘Basic LLM Chain’에서 “Model output doesn’t fit required format”라는 오류 메시지가 발생하는 이유는 주로 입력 및 출력 데이터의 형식이 기대하는 구조와 맞지 않을 때 나타납니다. 이는 JSON 데이터의 구조가 예상과 어긋나거나, 처리할 데이터가 제대로 준비되지 않았다는 것을 의미할 수 있습니다. 문제를 해결하기 위한 몇 가지 방법을 안내해 드리겠습니다.
문제 해결 방법
JSON 데이터 형식 점검:
Basic LLM Chain를 구성할 때 입력 데이터와 출력 데이터의 형식이 강의나 설정 예시에 맞게 구성되어 있는지 확인해 보세요. JSON 데이터에서 필요한 필드가 누락되었거나 잘못 구성된 경우도 이와 같은 오류를 발생시킬 수 있습니다.
모델 및 파라미터 설정 확인:
OpenAI Chat Model에서 설정한 매개변수, 특히On Error파라미터 설정을 재확인하세요. 현재 오류 발생 시 수행할 동작을 ‘계속 실행’으로 설정하여 흐름이 멈추지 않고 진행되도록 조치할 수 있습니다.
모델 출력 형식 맞추기:
- 모델 출력 형식을 다시 점검하세요. 필요한 경우, 출력값이 예상되는 구조를 따를 수 있도록 모델의 구성이나 파라미터를 수정하십시오.
- 모델 출력 형식을 다시 점검하세요. 필요한 경우, 출력값이 예상되는 구조를 따를 수 있도록 모델의 구성이나 파라미터를 수정하십시오.
추가 참고 사항
관련 문제 해결에 도움이 될 수 있는 유사한 질문과 답변 링크를 제공드리겠습니다: basic LLM chain 오류. 해당 링크에서는 유사한 오류 상황에 대해 안내된 해결 방법이 포함되어 있으니 참고하시면 도움이 될 것입니다.
저는 질문자님의 이해를 돕고자 지식공유자님의 기존 답변을 참고하여 유사한 답변 링크를 추천해드리고 있습니다. 현재 베타 기능으로 답변이 만족스럽지 않을 수 있는 점 양해 부탁드립니다. 🙏 추가적으로 궁금한 점이 있으시면, 이어서 질문해 주세요. 곧 지식공유자께서 답변해 주실 것입니다.
Sonauto V2 text to audio
0
21
2
BGM 결과조회에서 계속해서 오류가 납니다
0
58
3
fal ai sonauto/v2/text-to-music 대기중
0
87
3
fal ai 궁금한 부분이 있습니다
0
88
2
이미지생성-영문 프롬프트 parser 오류
0
76
1
이미지생성 pin 고정 후 무한 반복 증
0
77
2
왜 프롬프트 텍스트가 5개가 아니고 40개가 생성될까요?
0
75
2
이미재 생성 LLM chain에서 원래 이렇게 오래 걸리나요??
0
74
2
11강 액티브/인액티브 없을 때
0
76
1
24강 오류질문 3
0
74
2
BGM생성시 JSON parameter 에러
0
53
2
24강 오류 질문2
0
74
2
대본 자동화에서 AI 모델 선택을 챗gpt로 하고싶은데 도저히 안됩니다 ㅠㅠㅠ
0
73
2
24강 오류 질문
0
60
2
중간에 막혀서 남깁니다 도와주세요
0
61
2
수업 질문입니다. fal.ai 사이트에 tts 스피드 항목이 없습니다.
0
67
1
혹시 Fal 말고 나노바나나나 imege FX 사용하는 건 힘들까요?
0
76
2
Open AI 계정 연결했더니 LLM Chain에서 오류가 떠요ㅠㅠ
0
93
2
저도 n8n 세이브 버튼이 안떠요
0
77
2
n8n 가르쳐 주신 거 그대로 오팔에 적용하면 힘들까요?
0
82
1
bgm생성 오류
0
80
2
Creatomate관련 질문 2개 있습니다!
0
100
2
25강에서 자바스크립트 코드를 사용하면 타임아웃 에러 납니다.
0
104
2
gemeni로도 가능한가요?
0
84
2







