DAG 만들기 중 airflow 패키지 로드 에러
109
작성한 질문수 1
안녕하세요 강사님, 강의 잘 수강하고 있습니다.
Airflow 패키지 설치 이후 DAG 만들기 실습을 진행하려고 하는데 VSCode 환경에서 코드 입력 시 패키지를 로드하는 다음 코드에서 오류가 출력됩니다:

Import "airflow.providers.standard.operators.bash" could not be resolvedPylancereportMissingImports
cmd 터미널에서 (venv) 확인하고 airflow 설치 진행했는데, airflow, pendulum 등 관련 패키지를 인식하지 못하고 있는 것 같습니다. 오류 해결 위해 추가로 어떤 부분 확인해볼 수 있을지 도움 주시면 감사드리겠습니다.
그리고 VSCode 시작해서 처음 오픈되는 powershell 터미널에서 붉은 글씨로 보안 오류 (UnauthorizedAccess)가 출력되는데 이 오류는 대처할 필요는 없을까요?
확인 부탁드립니다. 감사합니다!
답변 2
0
안녕하세요 abc님
주로 pip install 로 라이브러리 설치했는데 IDE 툴에서 여전히 인식이 안된다면 파이썬 가상환경이 잘 안잡혔을 가능성이 매우 높습니다.
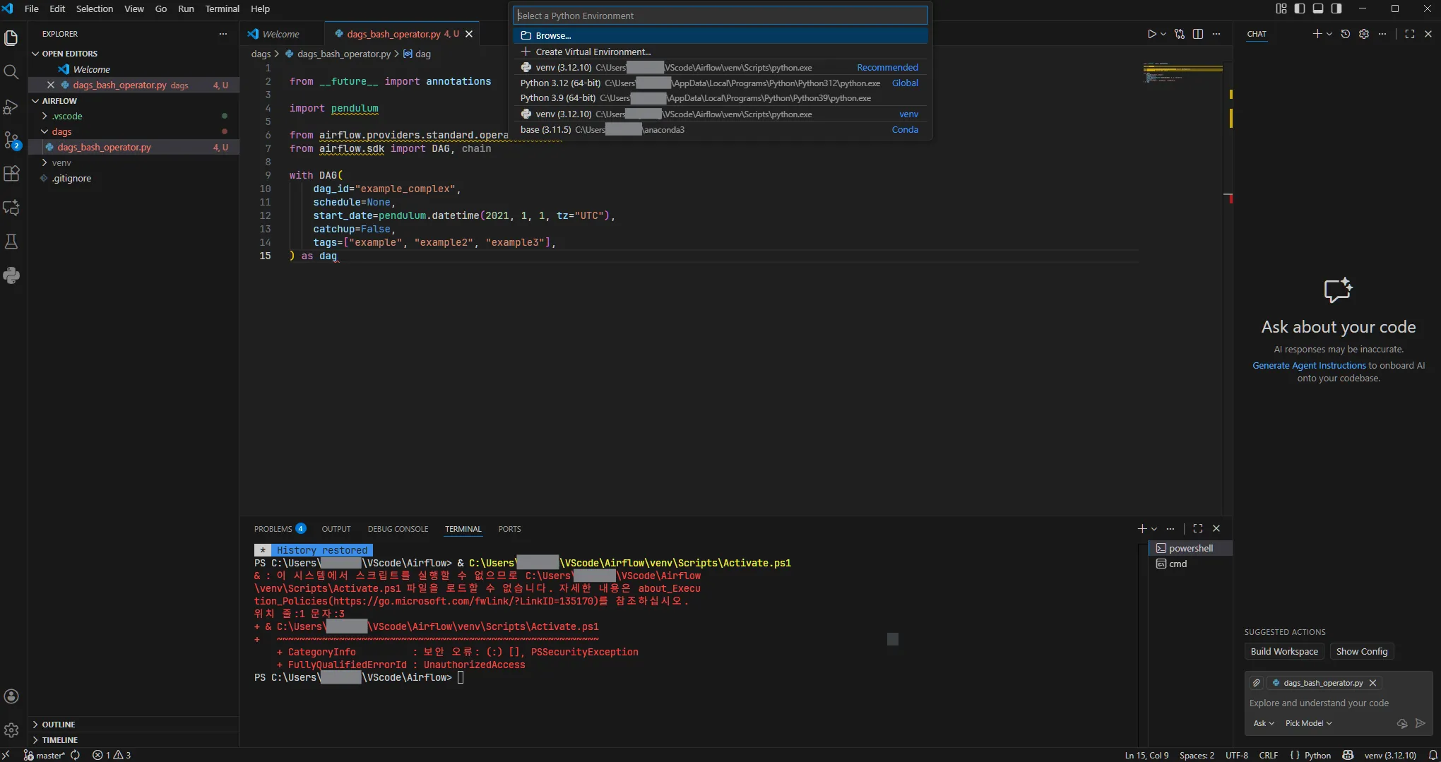
현재 현상을 확인해야하니, 우선 vscode 전체 화면을 캡쳐해서 올려주실래요? 하단 오른쪽에 보시면 현재 어떤 가상환경에서 작업하시는지 보입니다. 여기는 가상환경인데 pip install은 글로벌 환경에서 했다던가, 아니면 반대로 하셨을 가능성이 높습니다.
아무튼 올바른 가상환경에서 작업하셨는지가 중요하니, vscode 전체 화면 캡쳐해서 올려주세요!
그리고 UnauthorizedAccess 에러 뜨는것도 전체 캡쳐해서 올려주시겠어요? 제가 맥북에서만 주로 작업해서 powershell 에러 내용은 한번 봐야 알 것 같아요 ^^
감사합니다.
0
우선 vscode는 가상환경이 잘 잡혀있네요. 그렇다면 아마도 pip install 할 때 글로벌 환경에 설치가 된 것 같은데 지금 캡쳐해주신걸 보면 터미널창이 파워쉘로 되어 있고 말씀하신대로 UnauthorizedAccess 에러가 뜨면서 가상환경에 진입하지 못한 상황입니다. 그래서 라이브러리가 글로벌 파이썬 환경에 설치된 것 같네요.
UnauthorizedAccess 는 파워쉘 내부 보안 정책에 의해 가상환경 쉘을 실행하지 못해 뜬 에러로 보여요. 그래서 아래처럼 진행해볼께요.
터미널을 파워쉘이 아닌 CMD로 선택합니다. (빨간색 네모 클릭)

그러면 가상환경에 진입한 프롬프트가 보일 거에요.
그 상태에서 pip install 해주시면 됩니다.해보시고 결과 남겨주세요 ^^
0
빠르게 회신 주셔서 감사합니다!
cmd 터미널에서 설치 진행한 상태라 다시 입력하니 이미 패키지가 있다고 나오는데, 설치된 경로가 venv 경로가 아닌 것 같습니다. 혹시 이 부분이 원인일 수 있을까요?

0
음 c:\users\XXX\appdata\local\programs\python\python312\lib\site-packages
이 경로는 가상환경의 경로가 아닌데 이상하네요. 저 경로는 글로벌 환경의 경로입니다.
혹시 지금처럼 (venv) 가 보이는 상태에서 python 명령으로 진입하시고
>>> import site
>>> print(site.getsitepackages())이 명령을 치시면 현재 가상환경이 라이브러리 설치시 어느 경로에 설치되는지가 나옵니다.
해당 경로에 가서 airflow 와 관련한 디렉토리가 있는지 한번 보실래요?
0

코드 실행하여 출력된 결과 공유드립니다!

추가로 -m pip 붙혀서 패키지 설치 다시 진행하니 패키지는 인식하는데요, 실행 시 runtime warning이 뜹니다. 패키지는 WSL 환경이 아닌 로컬 환경에 설치되는 게 맞을까요?
venv/Script 안에 패키지들이 파일 형태로 추가된 게 보이는데, 맞게 세팅된 것인지 확인 부탁드립니다!
0
안녕하세요, 인프런 AI 인턴입니다. abc님.
질문하신 내용을 바탕으로 몇 가지 문제 해결 방법을 제안드리겠습니다.
Python 환경 설정 확인:
- Python 인터프리터 설정: VSCode에서 반드시 Airflow가 설치된 가상 환경(Python Interpreter)이 선택되어 있는지 확인하세요. VSCode 하단 상태 표시줄에서 현재 선택된 Python 환경을 선택하고, 원하는 가상 환경으로 변경할 수 있습니다.
- Python 인터프리터 설정: VSCode에서 반드시 Airflow가 설치된 가상 환경(Python Interpreter)이 선택되어 있는지 확인하세요. VSCode 하단 상태 표시줄에서 현재 선택된 Python 환경을 선택하고, 원하는 가상 환경으로 변경할 수 있습니다.
Airflow 패키지 설치 확인:
- 가상 환경에서 Airflow가 제대로 설치되었는지 확인해 보세요.
"pip list"명령어를 사용하면 어떤 패키지가 설치되어 있는지 확인할 수 있습니다. 필요한 경우, “pip install apache-airflow” 명령어로 설치하세요.
- 가상 환경에서 Airflow가 제대로 설치되었는지 확인해 보세요.
VSCode Pylance 설정 및 문제 해결:
- Pylance 플러그인은 Python 코드의 정적 검사와 관련된 이슈를 발견합니다.
settings.json파일을 열어reportMissingImports설정을 비활성화해볼 수 있습니다.
"python.analysis.diagnosticSeverityOverrides": { "reportMissingImports": "none" }- Pylance 플러그인은 Python 코드의 정적 검사와 관련된 이슈를 발견합니다.
PowerShell 보안 오류 해결:
- PowerShell에서의 보안 오류는 주로 스크립트 실행 정책 때문에 발생합니다. PowerShell을 관리자 권한으로 열고
Set-ExecutionPolicy RemoteSigned명령어를 입력하여 보안 정책을 조정할 수 있습니다.
- 그러나, 보안 정책을 변경하기 전에 조직의 정책이나 보안을 충분히 고려하여 결정하시기 바랍니다.
- PowerShell에서의 보안 오류는 주로 스크립트 실행 정책 때문에 발생합니다. PowerShell을 관리자 권한으로 열고
위의 방법들을 통해 문제가 해결되기를 바라며, 유사한 문제 해결 사례를 추가로 공유드립니다:
- Visual Studio Code에서 Python 환경 설정 가이드: 이 질문에서는 VSCode에서 Python 프로젝트 설정에 초점을 맞추어 잡다한 문제 해결법을 제공합니다.
저는 질문자님의 이해를 돕고자 지식공유자님의 기존 답변을 참고하여 유사한 답변 링크를 추천해드리고 있습니다.
현재 베타 기능으로 답변이 만족스럽지 않을 수 있는 점 양해 부탁드립니다. 🙏
추가적으로 궁금한 점이 있으시면, 이어서 질문해 주세요. 곧 지식공유자께서 답변해 주실 것입니다.
pykrx 회원제 전환으로 인한 실습 불가
0
128
2
수료증 발급
0
91
3
에러 발생 관련 질문드립니다.
0
93
2
vscode 작업화면에 오류가 발생하지 않습니다.
0
74
2
plugins 폴더 생성
0
78
2
WSL에서 git push 가 안되요 ㅠ
0
125
2
chatGPT&Airflow로 블로그 자동 포스팅하기 는 Deprecated 가 필요합니다.
0
76
2
github에 회원가입이 안되는데 원인이 뭔지 모르겠어요 ㅠ
0
775
2
설치중인데 venv를 꼭 써야할까요?
0
128
2
설치 버전 관련 질문입니다.
0
70
1
우분투 버전 다운받아야하는데 어떤걸로 설치해야할까요?
0
63
1
3.0에서도 수업노트가 성립하는지 확인 부탁드립니다!
0
98
3
task_id 사용법이 뭔가 바뀐 것 같습니다.
0
79
3
email operator 오류 관련
0
66
2
plugins 폴더 관련
0
103
2
bash operator 관련 문의입니다
0
81
3
스케쥴러 - DAG 파싱 부하 줄이는 과정 질문
0
83
2
Dags refresh 주기 관련 질문
0
129
2
wsl 관련 질문입니다.!
0
79
2
macOS에서 docker 설치
0
101
2
템플릿 변수에 대한 오류
0
64
2
custom_image 디렉토리 문의드립니다.
0
57
2
ETL 인터뷰 관련 문의
0
106
2
섹션 9. Connection & Hook - 50강 관련 질문
0
98
2






