inflearn logo

Spring Batch

From beginner to intermediate to advanced, we cover the basic concepts of Spring Batch, API usage, and internal architecture in depth. In addition, you will learn the flow and principles of each Spring Batch function, and based on this, you will acquire practical sense for developing various batch applications.

(4.8) 139 reviews

3,991 learners

Level Basic

Course period Unlimited

Spring Batch
Spring Batch
Spring Boot
Spring Boot
Spring Batch
Spring Batch
Spring Boot
Spring Boot

Reviews from Early Learners

Reviews from Early Learners

4.8

5.0

ljh

100% enrolled

It's obvious that you've prepared the lectures really hard, and it was great to be able to learn up to the bottom of Batch. If there's anything to be sorry about, it's that it's too far from clean code..! (For example, when running a for loop based on a List, you first check for size > 0 and then run the for loop.. You could just use stream.anyMatch(), but you waste performance and readability by using filter(), and there are some regrettable parts, such as the package structure, the responsibility and role logic of each domain, etc.) > Please just refer to it. I enjoyed the lecture! 👍

5.0

kkkh0712

79% enrolled

Before listening: 45 hours of lecture time is burdensome. After listening: It was 45 hours without any unnecessary details. A lecture for those who have been lost in shallow posts that only write about the characteristics of each batch and blog common sense for learning Spring Batch.

5.0

한창훈

23% enrolled

"The best placement lecture of this era"

What you will gain after the course

  • Understanding Spring Batch Core Domains

  • Understanding Spring Batch Job, Step, Flow and Utilizing API

  • Understanding and leveraging Spring Batch Chunk-based processes

  • Spring Batch Exceptions and Error Control

  • Understanding and leveraging Spring Batch multi-thread processing

  • Handling Spring Batch Event Listeners

  • Leveraging Spring Batch TDD and Operational API

  • Spring Batch Practical Project

Make backend batch processing easier and more efficient!
Experience the world of Spring Batch.

Learning Spring Batch,
How should I start?

There are various Spring projects being run by the Spring Foundation.
Representative examples include Spring Boot, Spring Data, and Spring Cloud.
And there are a lot of materials and references related to these projects.

But Spring Batch is not like that.

Spring Batch?

Spring Batch provides a powerful API for developing batch applications . Even complex batch programs can be easily implemented using only the provided APIs.

Spring Batch, a subproject of Spring, has a long history and a solid technical foundation, thanks to its continuous version upgrades. Despite its high scalability and flexibility in design and implementation, the available related materials and references are woefully inadequate compared to other Spring projects.

Accordingly, based on my experience using Spring Batch, I planned and produced a lecture to share my knowledge with developers who want to acquire Spring Batch technology.


Spring Batch
Let me give you the gist.

This course is for users who have no idea how to use Spring Batch at all, as well as those who have basic knowledge and experience but want to acquire more in-depth knowledge, deeply understand the core concepts and principles , internal structure , and operating methods of Spring Batch, and apply them.


If you are a Java developer
than spring batch
There is no better choice.

For Java developers, there's no better choice than Spring Batch for developing batch applications. It offers all the common Spring features while also providing the various components necessary for batch application development. With simple setup and configuration, you can create complex, robust applications.

To achieve this, you must first firmly understand and establish the fundamentals of Spring Batch before moving on to application development. Simply memorizing API usage and coding won't maximize Spring Batch's vast technical advantages.

Concerns surrounding spring batching,
Okay with this lecture.

  • “Is Spring Batch the best choice for building batch applications?”
  • “I have a rough idea of how to use and configure Spring Batch. Will this be enough to develop batch applications?”
  • “What level of Spring Batch knowledge do I need to develop various batch applications?”

This course aims to cultivate the ability to develop various batch applications in practice by analyzing the core concepts and principles of Spring Batch as well as various practical exercises and internal flows in depth.


To these people
I recommend it.

Spring Batch
(Spring Batch)
First time encountering
Beginner

Through Spring Batch
Batch applications
(Batch Application)
Those who want to create

Beyond simple API usage
Internal structure and operating principle
In depth on the back
Those who want to know

Spring Batch
Expanding the functionality
The level of customization
Those who want to develop their skills


Features of this course

  • You don't just learn simple API usage and grammar.
  • Let's understand the exact flow and principles of how Spring Batch works.
  • Develop the ability to customize and extend the basic functionality provided by Spring Batch.
  • Through practical examples, you will get a feel for how Spring Batch technologies can be applied practically.

Learning Curriculum

1. Understanding and utilizing the core domains of Spring Batch

There are several domains used to configure jobs in Spring Batch. Examples include Job, Step, Flow, Tasklet, JobInstance, JobExecution, StepExecution, and ExecutionContext. A solid understanding of these domains is essential for configuring and utilizing them effectively. By understanding the terminology and relationships between each domain, you'll learn how to systematically construct jobs, from simple to complex.

2. Understanding Spring Batch Jobs, Steps, and Flows and Utilizing APIs

Learn the basic units and elements required to compose a job in Spring Batch. Understand the fundamental concepts and structure of Job, Step, and Flow, and learn how to configure and utilize each API. Furthermore, by examining the various types of Job and Step and learning how to combine Job, Step, and Flow to compose a batch job, you will develop the ability to freely implement the most fundamental job structure and utilization in Spring Batch.

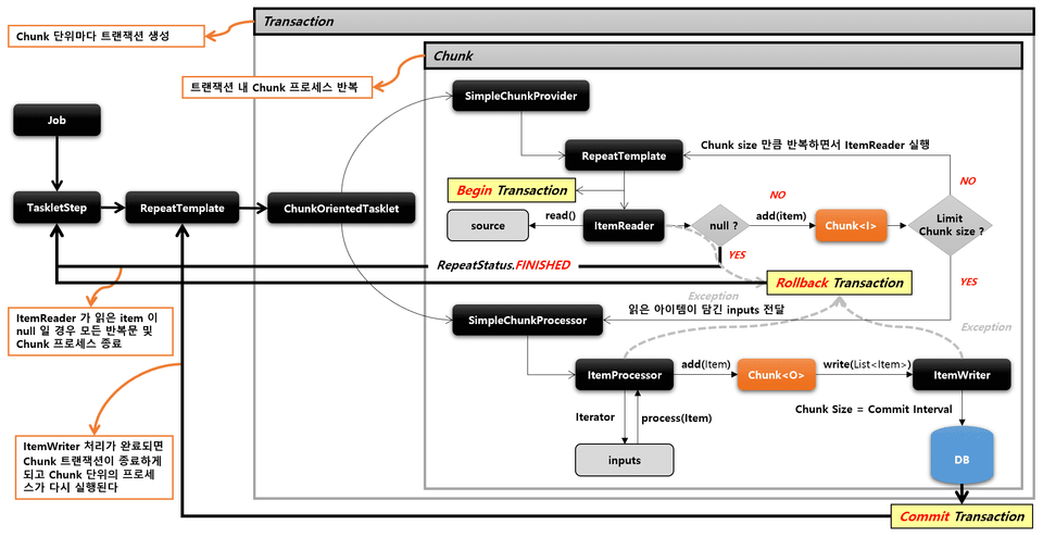
3. Mastering Spring Batch's Chunk-Based Processing

One of the most core features of Spring Batch is chunk-based processing. By introducing the concept of chunks, it enables high-performance processing of large amounts of data. The APIs used for this are ItemReader, ItemProcessor, and ItemWriter. You'll learn the fundamental concepts and principles of chunk-based processing, as well as its internal architecture. Through various examples, you'll master how to utilize chunk-based processing for data processing.

4. Mastering Spring Batch's Multi-Threaded Processing

For large-scale data processing and time-consuming batch processing, multi-threading rather than single-threading allows for more efficient batch processing by performing parallel batch processing. You'll first understand the fundamental concepts of Java's thread model and the multi-threading technologies provided by Spring Batch, then learn about various multi-threading-based batch processing technologies.

5. Error Control in Spring Batch

Errors and exceptions can occur at any time during batch execution. In this lesson, you'll learn how to build fault-tolerant batch applications by anticipating and preparing for failures caused by errors in advance. This includes handling issues like temporary suspensions or exceptions that prevent complete service interruption, or by proceeding to the next step. You'll learn more about and practice the related technologies, Skip and Retry.

6. Real-World! Spring Batch Application Example

This course will explore the practical application of Spring Batch technology by building a batch application. By implementing a multi-threaded, application-based, API-server-based batch application, you'll gain a comprehensive understanding of Spring Batch and broaden your understanding of how it can be utilized in real-world situations.


Created this course
Introducing the knowledge sharer.

Jeongsuwon (leaven)

  • Current Java developer
  • Experience in various projects in SI/SM/solution/mobile/front & back-end
  • Performing roles as Architect/PM/PL
  • Github

Recommended for
these people

Who is this course right for?

  • For those who want to clearly understand the basic structure and concepts of Spring Batch

  • Anyone who wants to understand the internal processing and architecture beyond the simple API usage of Spring Batch

  • Anyone who wants to develop a practical batch application using Spring Batch

  • It consists of content that can be used by beginners to intermediate and advanced users of Spring Batch.

Need to know before starting?

  • Java

  • Spring Boot

  • JDBC, JPA

  • Lombok

Hello
This is leaven

10,315

Learners

371

Reviews

1,213

Answers

4.9

Rating

5

Courses

I have been working on web, mobile, and solution product development across various projects, taking on roles in analysis, design, and development.

I have been involved in web development and solution programming for public institutions, educational programs, corporate projects, and shopping malls. My experience includes architectural design and structural enhancement for frameworks and open-source integration, serving in roles such as Developer and PL (Project Leader).

Through various open-source projects and technical experiences, I have mastered the overall technological trends of the web. As my development experience grows, I go beyond simply implementing functional requirements; I responsibly handle research and practical development to continuously complete superior software by incorporating architecting and tuning techniques that consider stability and performance as OOP-structured software.

I have been responsibly leading research and development practices to consistently deliver superior software by integrating various architectural and tuning techniques.

More

Curriculum

All

110 lectures ∙ (45hr 14min)

Course Materials:

Lecture resources
Published: 
Last updated: 

Reviews

All

139 reviews

4.8

139 reviews

  • ti11239039님의 프로필 이미지
    ti11239039

    Reviews 3

    Average Rating 5.0

    5

    100% enrolled

    It's obvious that you've prepared the lectures really hard, and it was great to be able to learn up to the bottom of Batch. If there's anything to be sorry about, it's that it's too far from clean code..! (For example, when running a for loop based on a List, you first check for size > 0 and then run the for loop.. You could just use stream.anyMatch(), but you waste performance and readability by using filter(), and there are some regrettable parts, such as the package structure, the responsibility and role logic of each domain, etc.) > Please just refer to it. I enjoyed the lecture! 👍

    • shirohoo41021424님의 프로필 이미지
      shirohoo41021424

      Reviews 15

      Average Rating 5.0

      5

      23% enrolled

      "The best placement lecture of this era"

      • leaven
        Instructor

        Thank you for your valuable evaluation. It is a long lecture, but I hope you will complete it to the end and become a developer who can draw the big picture of Spring Batch. Thank you^^

    • wjsyuwls님의 프로필 이미지
      wjsyuwls

      Reviews 25

      Average Rating 5.0

      5

      17% enrolled

      Because you explained each topic in detail with such great examples, the layout that I thought would be difficult felt easier than I thought, so I was able to immerse myself in the course and the lecture went by smoothly. Thank you!

      • pandabears님의 프로필 이미지
        pandabears

        Reviews 51

        Average Rating 5.0

        5

        55% enrolled

        Just like the Spring Security lecture, the part where you take a debug shot and show the flow is really good. The lecture time is really the best. It seems to be the most helpful lecture among the Inflearn lectures. I will listen to it with gratitude.

        • leaven
          Instructor

          Thank you for your valuable evaluation. If you know the basic principles of any technology, it will be easier to apply it. I hope you finish it and get good results.^^

      • kkkh07129094님의 프로필 이미지
        kkkh07129094

        Reviews 11

        Average Rating 5.0

        5

        79% enrolled

        Before listening: 45 hours of lecture time is burdensome. After listening: It was 45 hours without any unnecessary details. A lecture for those who have been lost in shallow posts that only write about the characteristics of each batch and blog common sense for learning Spring Batch.

        leaven's other courses

        Check out other courses by the instructor!

        Similar courses

        Explore other courses in the same field!

        Limited time deal

        $74,250.00

        25%

        $77.00