대세는 구글 제미나이 완전 정복 - 입문자도 전문가처럼 쓰는 멀티모달 올인원
Masocampus
₩59,400
입문 / gemini, 인공지능(AI), 프롬프트엔지니어링, 콘텐츠 제작
4.7
(15)
모바일-PC 어디서든 똑똑하게 일하는 스마트워크의 시작! 지금, 가장 앞서가는 구글 AI 도구들로 콘텐츠 제작의 한계를 뛰어넘으세요.
입문
gemini, 인공지능(AI), 프롬프트엔지니어링

AI 자동화, 어디서부터 시작해야 할지 막막하지 않으셨나요? 이 강의는 구글 오팔을 이용해 비전공자도 이해할 수 있는 방식으로 AI 자동화를 설명합니다. 어려운 이론보다는 실제로 써먹을 수 있는 자동화 예제를 중심으로, 반복 업무를 줄이고 생산성을 높이는 방법을 알려드립니다. AI를 ‘듣기만 했던 기술’에서 ‘직접 활용하는 도구’로 바꾸고 싶은 분들을 위한 강의입니다.
수강생 23명
난이도 입문
수강기한 무제한
먼저 경험한 수강생들의 후기
5.0
joinho1022
천천히 자세하게 설명하는 것이 좋았습니다
5.0
NaNa
재밌어요!
5.0
kim730chs
생소한 내용이었는데 쉽게 잘 가르쳐주셔서 많이 배웠습니다~!! 감사합니다 ㅎㅎ 좋은 AI 강의 많이 만들어주셨으면 좋겠어요!!!
복잡한 자동화를 쉽게 입문할 수 있어요
구글 오팔을 활용해 간단한 AI 자동화 흐름을 직접 만들 수 있어요
반복되는 업무를 AI로 자동화하는 기본 구조를 이해하고 응용할 수 있어요
개발 지식 없이도 AI 자동화를 기획하고 구현할 수 있어요
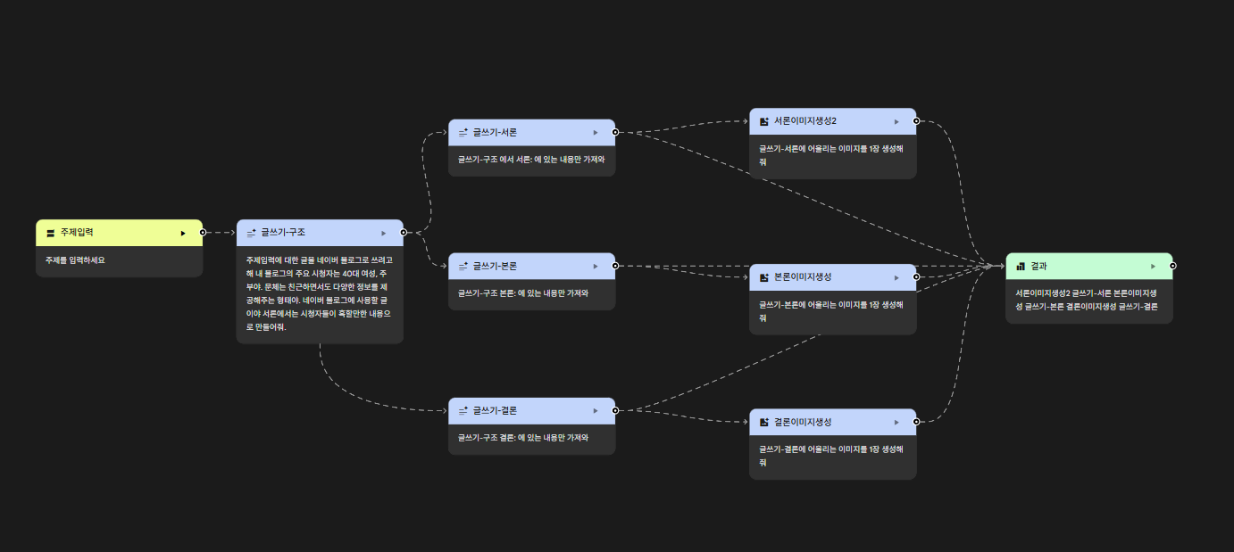
이 강의는 구글 오팔을 활용해
블로그 글, 이미지, AI 영상까지 자동으로 만들어내는 콘텐츠 자동화를
코딩 없이 누구나 따라 할 수 있도록 구성한 입문 강의입니다.
AI 자동화가 막연하게 느껴졌던 분들도
이 강의를 통해 실제로 결과물이 나오는 자동화 흐름을 직접 만들어보며
AI를 ‘이해하는 단계’에서 ‘활용하는 단계’로 넘어갈 수 있습니다.
이 강의를 들어야 하는 분 (1)
AI 자동화가 좋다는데, 어디서부터 시작해야 할지 막막한 분
이 강의를 들어야 하는 분 (2)
블로그 글, 이미지, 영상 제작을 매번 직접 하느라 지친 분
이 강의를 들어야 하는 분 (3)
코딩 없이 AI로 콘텐츠 생산 효율을 확 올리고 싶은 분
블로그 글을 자동으로 생성하는 AI 자동화를 직접 만들 수 있습니다.
콘텐츠에 필요한 이미지를 AI로 자동 생성하는 흐름을 이해하게 됩니다.
텍스트·이미지 기반의 AI 영상 자동화 구조를 설명하고 응용할 수 있습니다.
내 목적에 맞게 자동화를 스스로 수정·확장할 수 있게 됩니다.
코딩 없이 시작하는 AI 자동화 입문 강의
이론보다 실제 결과물이 나오는 실습 중심 구성
블로그 → 이미지 → 영상으로 이어지는 콘텐츠 자동화 흐름
강의 이후에도 계속 써먹을 수 있는 응용 관점까지 설명
어려운 용어 없이 비전공자도 이해할 수 있는 내용으로 복잡한 노드까지 구성
이 강의는 생성형 AI 튜토리얼 유튜버 ‘닥또리’가 만든 강의입니다.
유튜브 닥또리 채널에서 많은 분들이 관심을 보였던 ‘구글 오팔 AI 자동화 입문’ 강의를, 더 체계적으로, 더 쉽게 다시 구성해 인프런 강의로 새롭게 만들었습니다.
단순히 도구를 소개하는 강의가 아니라, 왜 이렇게 자동화를 구성하는지, 그리고 내 상황에 맞게 어떻게 응용할 수 있는지를 강의실과 유튜브 현장에서 검증된 방식으로 설명합니다.
닥또리는,
낮에는 국립대학교에서 컴퓨터 학과 학생들을 가르치고,
밤에는 유튜브에서 AI에 관심 있는 분들과 만납니다.
주말에는 영재교육원에서 컴퓨터를 좋아하는 중·고등학생들을 지도합니다.
대학생부터 직장인, 그리고 중·고등학생까지
서로 다른 눈높이의 학습자들을 동시에 가르치다 보니
“어떻게 설명해야 진짜 이해할 수 있을까”를 늘 고민해왔습니다.
닥또리는 생성형 AI 튜토리얼 유튜버로서
복잡한 기술을 쉽게 풀어 설명하고,
실제로 써먹을 수 있는 AI 활용법을 꾸준히 소개해오고 있습니다.
에브리타임 교수평가에서
진행한 모든 강의가 별점 5점을 받은 이유도
어렵게 가르치기보다,
‘이해되고 써먹히는 설명’을 가장 중요하게 생각했기 때문입니다.
이 강의가 AI 자동화를 처음 시작하는 분들께
부담 없는 출발점이 되기를 바랍니다.
Q. AI나 자동화를 전혀 몰라도 수강할 수 있나요?
네, 가능합니다.
이 강의는 AI 자동화를 처음 접하는 분들을 대상으로 설계되었습니다.
복잡한 개념이나 개발 지식 없이도
차근차근 따라 하며 결과물을 만들 수 있도록 구성되어 있습니다.
Q. 이 강의를 들으면 어떤 결과물을 만들 수 있나요?
블로그 글을 자동으로 생성하는 흐름,
콘텐츠에 맞는 이미지를 자동으로 만드는 방식,
텍스트와 이미지를 활용한 AI 영상 자동화 구조까지
실제로 활용 가능한 자동화 예제를 직접 만들어보게 됩니다.
Q. 강의를 듣기 전에 준비해야 할 것이 있나요?
별도의 사전 지식은 필요하지 않습니다.
구글 계정과 인터넷 환경만 있으면
강의 실습을 그대로 따라오실 수 있습니다.
운영체제: Windows, macOS 모두 가능
실습 도구: 구글 오팔 (웹 기반)
별도의 고사양 PC나 추가 프로그램 설치는 필요하지 않습니다.
강의 영상 중심으로 진행되며,
실습 흐름을 이해할 수 있는 화면 예시와 설명을 제공합니다.
AI, 코딩, 자동화에 대한 사전 지식은 필요하지 않습니다.
실습은 무료로 사용 가능한 범위 내에서 진행됩니다.
강의 내용 및 자료는 개인 학습 용도로만 사용 가능합니다.
학습 대상은
누구일까요?
AI 자동화를 처음 접하지만 어디서부터 시작해야 할지 막막한 분
개발 지식 없이 AI 도구를 활용해 자동화를 만들고 싶은 비전공자
선수 지식,
필요할까요?
사전 지식이 없어도 수강할 수 있습니다.
구글 계정만 있으면 실습이 가능합니다.
전체
9개 ∙ (2시간 21분)
전체
3개
같은 분야의 다른 강의를 만나보세요!
₩29,700





