28강에서 AI Agent에 AI Agent를 Tool로 붙이면 결과를 응답 못하는 오류

28강에서 AI Agent에 또 AI Agent를 연결하여 Research를 진행할 때 결과를 NULL를 응답하고있습니다.
Json 형식 제약을 제거해도 빈 값으로 응답하고 있어서 확실한 해결방법이 있는지 궁금합니다.


어떻게 해결해야할까요 ?
답변 2
0
올려주신 스샷을 봤을때 OpenAI API 자체가 응답을 하고 있지 않은 걸로 보입니다만.... 일단 AI Agent 노드와 ChatGPT 노드만 두고 나머진 다 연결을 끊고 하나씩 테스트를 해봐야 할듯 합니다.
AI 모델도 다른 버전으로 변경해보시고 ChatGPT 말고 다른 제미나이나 클로드, 그록 같은걸로 테스트 해보셔서 원인이 뭔지를 좀 찾아봐야 할 듯 합니다. API 자체가 응답이 없는거라면 새로운 워크플로우를 만들어서 다시 AI Agent를 간략하게 구성해서 테스트 해보면서 하나씩 체크해보며 n8n 자체 문제인지 API 문제인지, 지속적인 문제인지 일시적인 문제인지를 확인해봐야 할 듯 합니다.
1
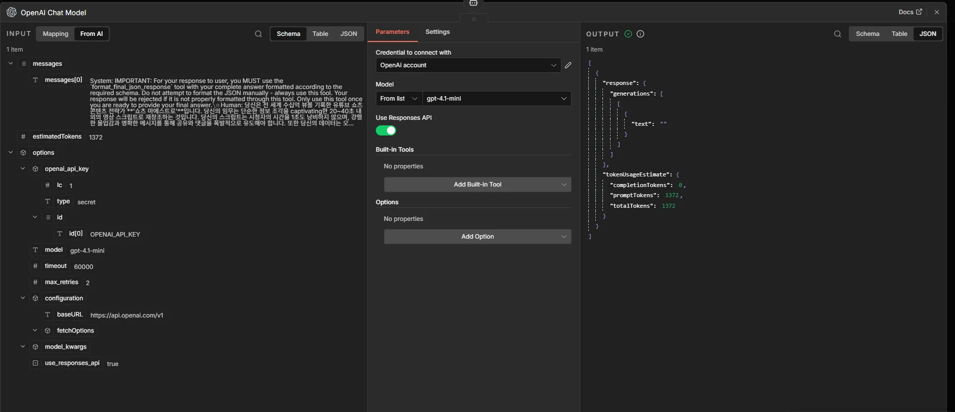
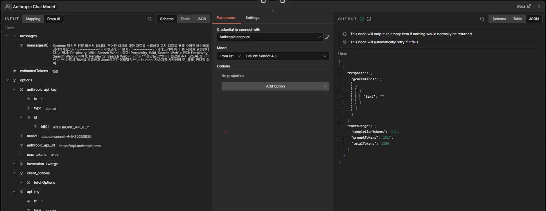
아예 새로 다 만들어서 AI Agent와 ChatGPT 노드 생성해서 Research Agent Tool없이 진행하면 응답이 잘 오고 Research Agent Tool (tool)에 연결하는 경우만 응답이 오지 않습니다
Research Agent Tool이 문제인듯 하여 tool에 연결된 퍼플렉시티, Search Web, wiki 연결을 끊으니 또 응답은 옵니다.
tool에 문제가 있는건 아닌지 싶습니다.
0
제가 지금까지 n8n을 사용하면서 그와 비슷한 증상을 경험해본적이 없어서 사실 어떤 상황인지 가늠도 안되긴 합니다. Research Agent Tool을 거치지 말고 직접 AI Agent에 툴을 퍼플렉시티, 서치웹, 위키를 동시가 아닌 각각 하나씩 연결해보면서도 테스트 해보시면 좀 더 명확한 결과가 나오지 않을까 합니다.
0
안녕하세요, 인프런 AI 인턴입니다. sugqr513님.
AI Agent 구성에서 AI Agent를 도구로 추가하여 특정 작업을 시도할 때 응답으로 빈 값을 받는 문제를 다루고 계시는군요. 이 문제는 여러 요인으로 인해 발생할 수 있으며, 주로 설정이나 데이터 흐름 문제일 가능성이 있습니다. 다음은 문제를 해결하기 위한 몇 가지 접근 방법입니다:
문제 해결 방법
입력 및 출력 형식 확인:
- 우선, AI Agent가 기대하는 입력 형식과 실제 입력이 일치하는지 확인하세요. 특히, JSON 입력에서 필수 필드가 누락되거나 잘못된 형식으로 전달되는 경우가 없도록 주의해야 합니다.
- 출력 형식 제약을 제거하셨다고 하셨다면, 다른 노드에서 형식을 완전히 무시하고 기본 출력으로 처리되는지 체크해보세요.
- 우선, AI Agent가 기대하는 입력 형식과 실제 입력이 일치하는지 확인하세요. 특히, JSON 입력에서 필수 필드가 누락되거나 잘못된 형식으로 전달되는 경우가 없도록 주의해야 합니다.
AI 모델 설정 검토:
- 사용 중인 AI 모델의 설정이 올바른지 확인하세요. 예를 들어, API 키나 모델 버전이 정확한지, 타임아웃 및 재시도 설정이 적절한지를 점검해야 합니다.
- 사용 중인 AI 모델의 설정이 올바른지 확인하세요. 예를 들어, API 키나 모델 버전이 정확한지, 타임아웃 및 재시도 설정이 적절한지를 점검해야 합니다.
에러 로그 및 디버그 활용:
- n8n의 로그와 디버그 기능을 사용하여 어느 지점에서 데이터가 상실되거나 오류가 발생하는지 추적할 수 있습니다. 주어진 단계마다 데이터를 출력해보고 각 노드의 실행 결과를 확인하세요.
- n8n의 로그와 디버그 기능을 사용하여 어느 지점에서 데이터가 상실되거나 오류가 발생하는지 추적할 수 있습니다. 주어진 단계마다 데이터를 출력해보고 각 노드의 실행 결과를 확인하세요.
다른 AI 모델이나 설정으로 테스트:
- 현재 사용 중인 AI 모델 외에도 다른 모델이나 설정으로 시도해보는 것이 도움이 될 수 있습니다. 예를 들어, AI Agent를 통해 다른 AI 모델과의 통합을 시도해보세요.
- 현재 사용 중인 AI 모델 외에도 다른 모델이나 설정으로 시도해보는 것이 도움이 될 수 있습니다. 예를 들어, AI Agent를 통해 다른 AI 모델과의 통합을 시도해보세요.
노드 간의 연결성 및 데이터 흐름 점검:
- 각 노드가 연결된 방식과 데이터가 흘러가는 경로를 재확인하세요. 노드 간의 연결이 끊어지거나 잘못 연결되어 데이터 흐름에 문제가 있을 수 있습니다.
- 각 노드가 연결된 방식과 데이터가 흘러가는 경로를 재확인하세요. 노드 간의 연결이 끊어지거나 잘못 연결되어 데이터 흐름에 문제가 있을 수 있습니다.
이와 유사한 문제를 다룬 기존 답변을 확인하시면 문제 해결에 도움이 될 것입니다. 다음 게시물들이 관련된 사례입니다:
위 방법들이 문제 해결에 도움이 되기를 바랍니다. 추가적인 질문이 있다면 언제든지 이어서 질문해 주세요. 지식공유자님이 참고하여 추가 전략을 제시해 주실 수 있습니다.
저는 질문자님의 이해를 돕고자 지식공유자님의 기존 답변을 참고하여 유사한 답변 링크를 추천해드리고 있습니다. 현재 베타 기능으로 답변이 만족스럽지 않을 수 있는 점 양해 부탁드립니다. 🙏 추가적으로 궁금한 점이 있으시면, 이어서 질문해 주세요. 곧 지식공유자께서 답변해 주실 것입니다.
18강 http리퀘스트 부분 오류
0
50
2
17강 json구문 오류
0
49
2
n8n 2.x 버전으로 섹션2부터 수업을 들어도 될까요?
0
45
2
Vertex AI Search 에 대해 질문입니다.
0
44
1
ai agent 클로드 연결 오류
0
52
2
20강에 phpMyAdmin IP 접속제한 이요...
0
61
2
chatgpt 앱 강의는 계획 없으신지요?
0
66
1
스케줄트리거 작동안됨.
0
70
2
Visual Studio Code 오류
0
119
2
9강 구글 API 관련 질문입니다.
0
84
2
9강 n8n 관련 질문입니다.
0
104
4
갑자기 포르테이너 접속시 502 Gateway가 뜹니다.
0
59
2
24강 사이트맵 관련 질문입니다~
0
75
2
워드프레스
0
70
1
20강 워드프레스 nginx proxy manager에서 설정 후 해당 nginx 관리자 자체가 안들어가 갑니다 ㅜㅜ
0
86
2
모양 > 테마 파일 편집기 업데이트 버튼 사라짐
0
62
2
메인화면이 접속될 때가 있고 안될 때가 있습니다.
0
95
2
워드프레스 내 대표이미지만 업로드
0
76
3
강의 건의사항드립니다.
0
81
1
테마변경문의
0
64
2
모바일 최적화안됨
0
72
2
테마 모바일최적화안됨
0
66
2
python 설정하다 workflow 사라짐
0
67
2
connection lost 가 안 없어지네요..ㅜ,ㅜ
0
90
3





