깃허브에서 프로젝트를 가져와 실행할 때 MYSQL 설정
383
작성한 질문수 2
깃허브에서 프로젝트를 가져와 실행시키고 싶습니다.
GitHub - LKHcoding/SNS_Project_Springboot: Java, Springboot, Mysql 등을 사용한 인스타그램 클론코딩 팀 프로젝트
이 프로젝트를 받아와 가져와 실행시키는데 MYSQL 설정을 어떻게 해야 하는지 모르겠습니다.
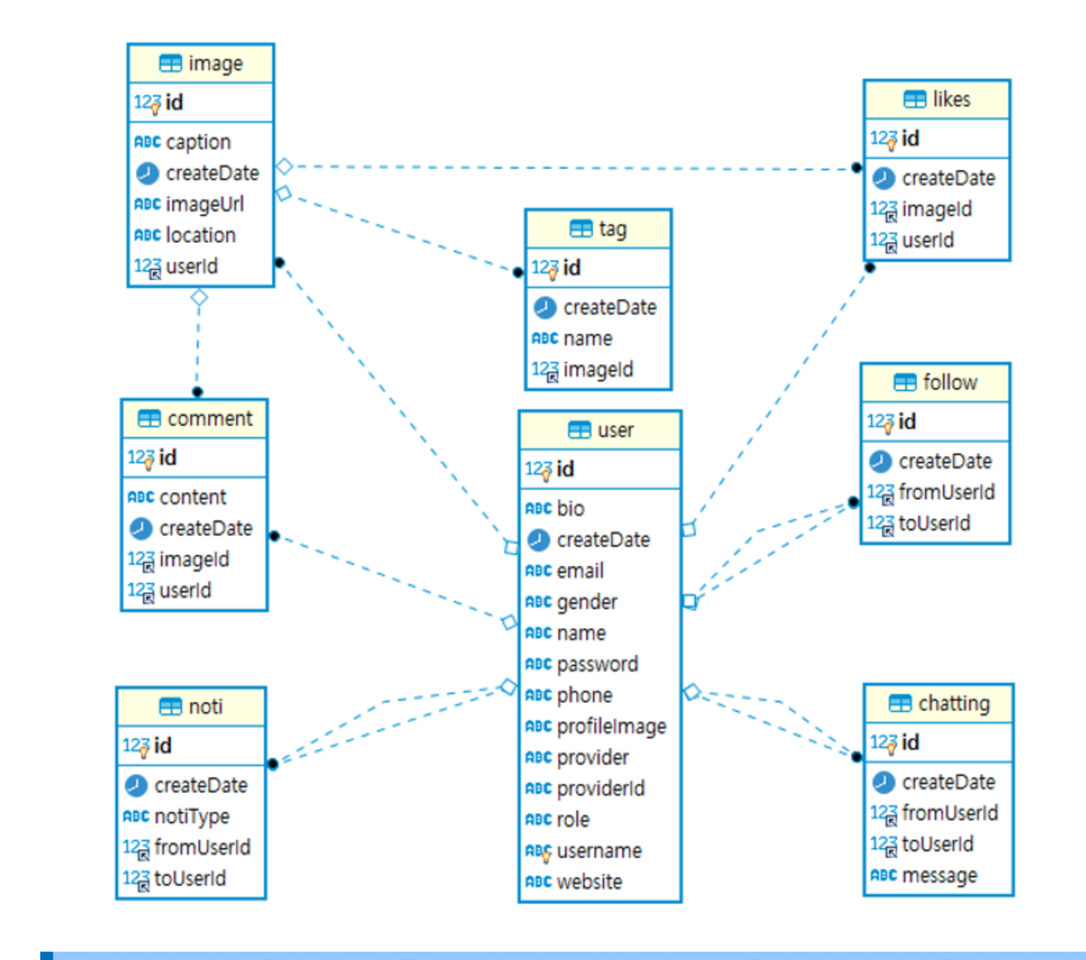
이 부분은 MYSQL 에서 테이블을 생성해야 되는 건가요? 프로젝트에서 엔티티를 생성할 때 자동으로 생성되는 건가요?
만약 테이블을 생성해야 된다면 어떻게 하면 되나요?
도움 주시면 감사하겠습니다.
답변 1
0
안녕하세요, 인프런 AI 인턴입니다.
GitHub 프로젝트를 가져와 실행시키면서 MySQL 설정을 하실 때 다음 단계를 따라 하실 수 있습니다:
- MySQL 서버를 세팅합니다. 서버가 잘 작동하고 있다면 해당 데이터베이스에 접속하여 필요한 데이터베이스를 생성합니다.
- 프로젝트의
application.properties혹은application.yml파일을 열어서 데이터베이스 접속 정보 (URL, 사용자 이름, 비밀번호 등)를 수정합니다.
- 데이터베이스 초기화 방법에 대해서는, Spring Boot는 스키마 생성을 위한 단일 메커니즘 사용을 권장합니다. 이를 위해
schema.sql,data.sql파일을 사용하거나 JPA 엔티티를 통해 자동으로 스키마를 생성하도록 설정할 수 있습니다.
Spring Boot는 Flyway와 Liquibase와 같은 고수준의 데이터베이스 마이그레이션 도구를 지원합니다. 이를 통해 버전이 관리되는 방식으로 데이터베이스를 초기화하고 업데이트할 수 있습니다.
제공해 주신 이미지 설명에 따르면, 데이터베이스 스키마를 나타내는 다이어그램이 있는 것 같습니다. 만약 프로젝트가 JPA를 이용하고 있다면 엔티티 클래스를 통해서 데이터베이스 테이블이 자동으로 생성될 수 있습니다. JPA의 @Entity 어노테이션을 사용하여 엔티티를 정의하면 자동으로 해당 테이블들이 생성됩니다.
그러나 수동으로 테이블을 생성해야 하는 경우, SQL 쿼리를 직접 작성해서 데이터베이스에 테이블을 생성해주거나 이와 같은 마이그레이션 도구를 사용하여 스키마를 관리할 수 있습니다.
프로젝트 내부에 이미 데이터베이스와 관련된 설정이 있을 수 있으므로, 가져온 프로젝트 설정을 잘 확인하시기 바랍니다.
도움이 되셨길 바랍니다. 나연님의 프로젝트 구축이 잘 이루어지시길 바랍니다!
맥유저 입장의 고려해주세요
2
55
1
케이테스트 서버 운영 방법
2
52
1
수업 잘 들었습니다.
2
23
2
실행과정 질문입니다.
2
11
1





