Inflearn Community Q&A
mysql workbench에서 데이터 수정 질문
Resolved
Written on
·
553
0
안녕하세요 제로초님 강의 정말 잘 듣고있습니다.
강의를 들으면서 아래와 같이 contene라는 하나의 컬럼으로 구성된 post.js의 db를 생성했습니다.
const DataTypes = require('sequelize');
const { Model } = DataTypes;
module.exports = class Post extends Model {
static init(sequelize) {
return super.init({
content: {
type: DataTypes.TEXT,
allowNull: false,
},
}, {
modelName: 'Post',
tableName: 'posts',
charset: 'utf8mb4',
collate: 'utf8mb4_general_ci',
sequelize,
});
}
static associate(db) {
db.Post.belongsTo(db.User);
db.Post.belongsToMany(db.Hashtag, { through: 'PostHashtag' });
db.Post.hasMany(db.Comment);
db.Post.hasMany(db.Image);
db.Post.belongsToMany(db.User, { through: 'Like', as: 'Likers' })
}
};다음 상황에서 다음과 같은 질문이 있습니다.
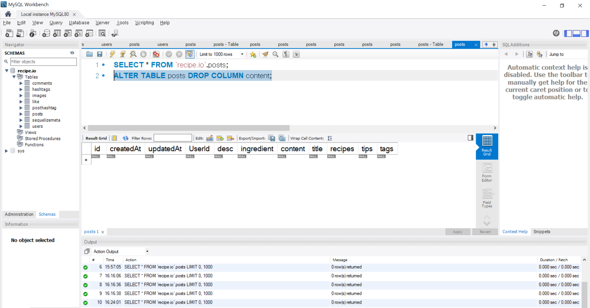
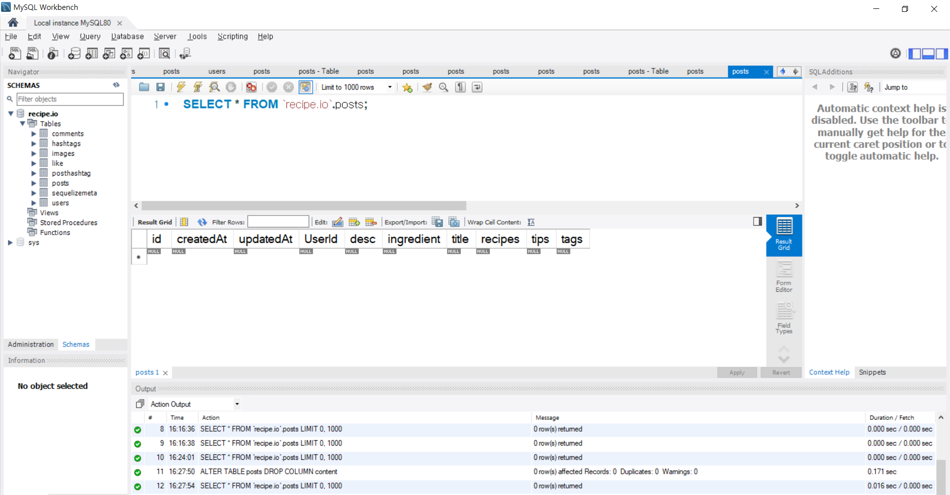
이후에 content컬럼을 삭제하고 다른 컬럼을 추가하고 싶어서 workbench에서 sql문을 작성해서 삭제했는데 시퀄라이즈의 코드는 그대로 냅둬야하는건가요?
또한 workbench에서 작성하여 변경된 사항이 서버에도 자동으로 반영이 되는건가요?
만약 반영이된다면 마이그레이션으로 db를 수정하는것과 workbench에서 sql문으로 db를 수정하는방법의 차이점은 어떤건가요?
바쁘시겠지만 답변해주시면 정말 감사하겠습니다.


expressnodejsreduxreactNext.js





답변 정말 감사합니다!!
DB는 처음 사용해봐서그러는데 답변해주신 내용을 정리해보면
마이그레이션으로 DB를 수정하면 아래와 같이 시퀄라이즈 모델의 코드 또한 수정해야된다라고 이해했는데 맞을까요?
*기존 post의 content컬럼삭제 후 새로운 컬럼 추가
기존 시퀄라이즈 모델
시퀄라이즈 모델 수정